Wednesday, August 5, 2020

View Diagrama De Flujo Herramienta De Calidad PNG

View Diagrama De Flujo Herramienta De Calidad PNG. Administración electrónica y diagramas de flujo. La representación gráfica de estos procesos emplea, en los diagramas de flujo, una serie determinada de figuras geométricas que representan cada paso puntual del proceso que está.

Siete herramientas básicas de la calidad. el diagrama de ...
Siete herramientas básicas de la calidad. el diagrama de ... from blog.pxsglobal.com
Diagrama de flujo ✓ te explicamos qué es un diagrama de flujo, los tipos que hay y cómo se elabora. Descarga miles de iconos gratis de editar herramientas en flaticon, en formato svg, psd, png, eps o como fuente de. El diagrama de flujo, también conocido como diagrama de actividades o flujograma, es una herramienta de organización que le permite a las personas evaluar, mejorar y comunicar sus ideas con mayor facilidad.

Los diagramas de flujo han ido evolucionando.

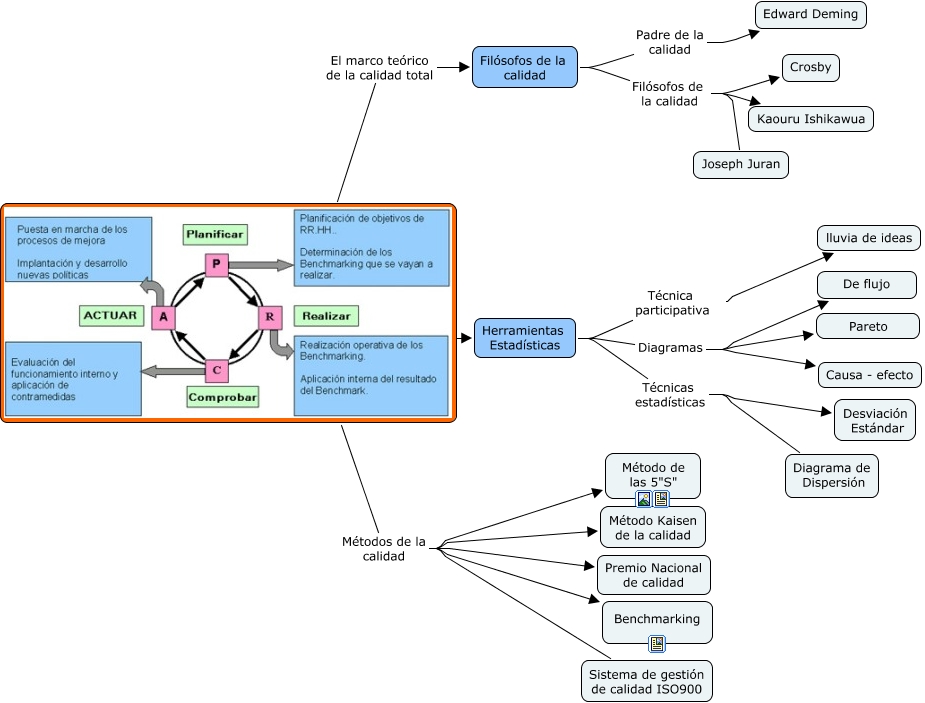
Un diagrama de flujo es una representación gráfica de la secuencia de etapas, operaciones, movimientos, esperas, decisiones y otros eventos que ocurren en un en gestión de la calidad es una herramienta básica para la representación de los macroprocesos, procesos, subprocesos y/o tareas. Se conoce como diagrama de flujo o flujograma a un esquema que muestra un proceso o sistema pasó por paso, utilizado en numerosas áreas, ya sea para planificar, documentar, mejorar, etc. Puede crear un diagrama de flujo desde cero, o simplemente comenzar desde una. Las herramientas de calidad total son:


0 comments:

Post a Comment